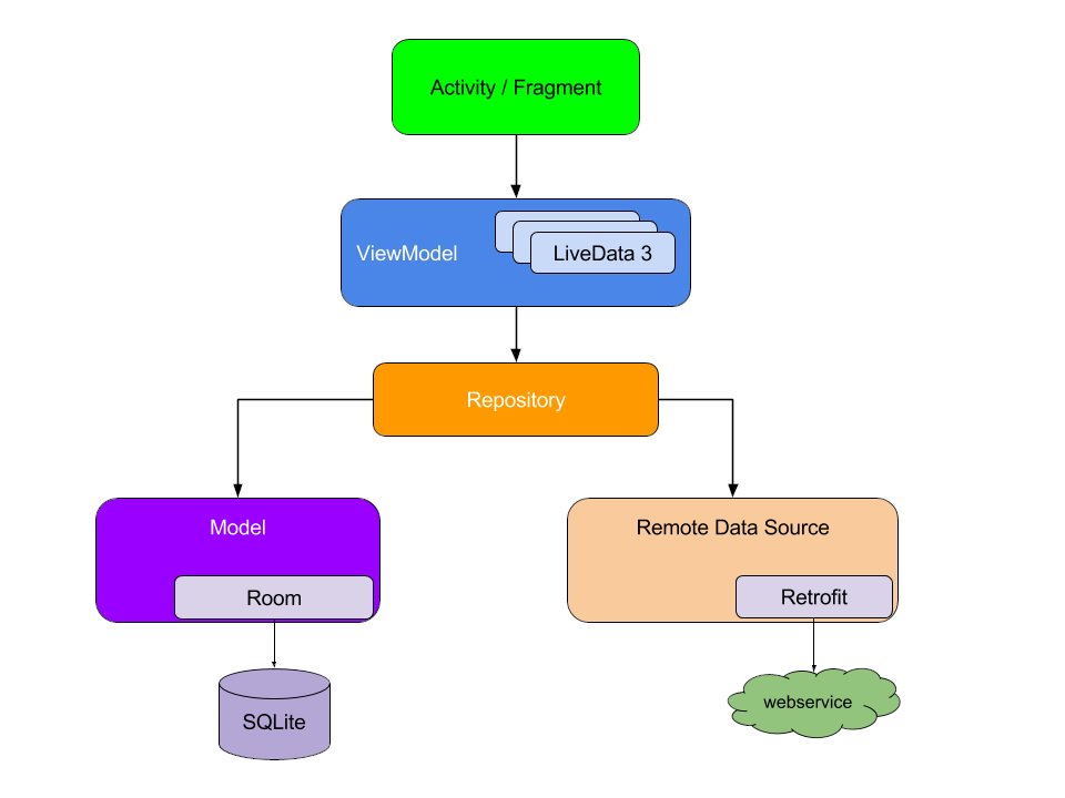
الMVVM إختصار ل(model view viewmodel) و يعتمد على 3 طبقات لفصل مكونات التطبيق و اللي هي
1-View
2-model
3-viewmodel
1-View
2-model
3-viewmodel
1- view
و هي الطبقة المسؤولة من الواجهة حقت التطبيق و اللي بيانات تظهر فيها
و هي الطبقة المسؤولة من الواجهة حقت التطبيق و اللي بيانات تظهر فيها
2-model
و هي الطبقة المسؤولة عن البيانات سواء كانت من قاعدة بيانات محلية او قاعدة بيانات اونلاين
و هي الطبقة المسؤولة عن البيانات سواء كانت من قاعدة بيانات محلية او قاعدة بيانات اونلاين
3-viewmodel
و تعتبر الوسيط بين الواجهة(view) و الmodel و بتختص ب إحضار البيانات من الmodel و إظهارها في الواجهة أو أخذ البيانات من الواجهة و تخزينها في الmodel
و كمان ممكن تشتغل فيها عمليات ال business logic و اي عمليات منطقية
و تعتبر الوسيط بين الواجهة(view) و الmodel و بتختص ب إحضار البيانات من الmodel و إظهارها في الواجهة أو أخذ البيانات من الواجهة و تخزينها في الmodel
و كمان ممكن تشتغل فيها عمليات ال business logic و اي عمليات منطقية
جاري تحميل الاقتراحات...