تصميم البناء (structure) الخاص بالdatabase يعتبر من الأمور التي يجب أن تنفذ بعناية و دقة حتى تكون قاعدة البيانات مرنة و سهلة التوسع و الإضافة عند إضافة الميزات في النظام (موقع/تطبيق..الخ) المرتبط بها. حيث أن تغيير بناء قاعدة البيانات ليس مستحيلا و لكنه ليس سهلا كذلك..
يتبع>
يتبع>
و صعوبة تغيير البناء ناتج من أمرين بشكل أساسي:
١- امتلاء قاعدة البيانات بالبيانات المضافة حسب البناء الموجود و التي تتطلب نقلها بعناية إلى الstructure الجديد في حالة تغييره
٢- ارتباط كود الbackend بالبناء القديم و الذي يتطلب تحديثه لموافقة طريقة البناء الجديدة
لذلك..
١- امتلاء قاعدة البيانات بالبيانات المضافة حسب البناء الموجود و التي تتطلب نقلها بعناية إلى الstructure الجديد في حالة تغييره
٢- ارتباط كود الbackend بالبناء القديم و الذي يتطلب تحديثه لموافقة طريقة البناء الجديدة
لذلك..
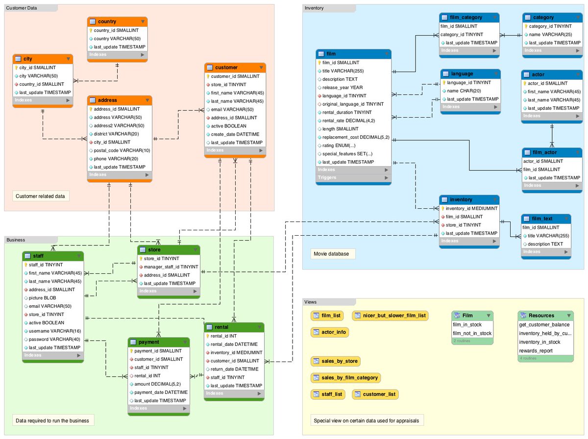
الاعتماد على الmodeling قد يكون أحد الخطوات التي تدعم من بناء قاعدة البيانات بطريقة مناسبة ألا أنه ليس كل شيء، فحتى البناء بالرسم و التخطيط بشكل أولي لا يحدد الخيار المناسب للحالات المختلفة من تقسيم الجداول و الربط بينها و اتخاذ القرار المناسب في ذلك يعتمد على الخبرة..
و الخبرة لا تكتسب إلا بكثرة الممارسة وبفترة زمنية قد تكون طويلة إلا أن أحد الأساليب في تعويض فجوةالخبرة هو الاطلاع على خبرات الآخرين و بمعنى أدق الاطلاع على تصاميم مختلفة لقواعد البيانات و لا أدعو بذلك لاطلاع بشكل عشوائي بل أقصد فيه الاطلاع على حالات مماثلة و كيف تم التعامل معها
فمثلا عند بناء تطبيق للحجوزات قم بالاطلاع على تصاميم / schemas خاصة بأنظمة الحجوزات و بالمثل للمتاجر الإلكترونية - المدفوعات التخفيضات.. الخ بحيث يكون الاطلاع حسب الحاجة و من ثم تقليد الأفكار المناسبة
هناك العديد من المواقع المخصصة لعرض نماذج تصاميم لقواعد البيانات لحالات مختلفة من مشاريع أو لأجزاء منها..
كل هذا كان مقدمة لإعلان - غير مدفوع للأسف💔 - عن أحد المواقع التي توفر أمثلة واقعية مفصلة بالشرح و مفصلة في طريقة بناء قاعدة البيانات لتعطي صورة كاملة عن الفكرة و تطبيقها..
كل هذا كان مقدمة لإعلان - غير مدفوع للأسف💔 - عن أحد المواقع التي توفر أمثلة واقعية مفصلة بالشرح و مفصلة في طريقة بناء قاعدة البيانات لتعطي صورة كاملة عن الفكرة و تطبيقها..
هذا الموقع هو: vertabelo
الرابط:
vertabelo.com
و هو في الحقيقة مخصص لبناء الschemas من الموقع بشكل مباشر إلا أن المقالات التي يحويها مفيدة جدا برأيي - من تجربتي الشخصية - خصوصا إن وجدت في الأمثلة ما يطابق طبيعة المشروع أو الجزئية التي تعمل عليها
الرابط:
vertabelo.com
و هو في الحقيقة مخصص لبناء الschemas من الموقع بشكل مباشر إلا أن المقالات التي يحويها مفيدة جدا برأيي - من تجربتي الشخصية - خصوصا إن وجدت في الأمثلة ما يطابق طبيعة المشروع أو الجزئية التي تعمل عليها
و أخيرا لبناء الschema هناك عدة خيارات أحدها الموقع المذكور و المخصص أساسا لذلك كم ذكرت، و هناك خيارات أخرى عديدة.. أنا شخصيا أستخدم mysql workbench
الرابط:
mysql.com
الرابط:
mysql.com
جاري تحميل الاقتراحات...