☣ Khalil
☣ Khalil

@Khalil__

11 تغريدة 38 قراءة Oct 10, 2019
(ثريد) راح أتكلم كيف صرت اعتمد على الـiPad في إدارة السيرفرات وتطوير الويب بدل من استخدام جهازي اللاب توب. بما أني استخدم iPad 10.5 مع المميزات الموجودة في نظام iOS 13 تعطي تجربة حاسب شخصي أفضل من أي إصدار iOS
راح افصل التطبيقات الي استخدمها والمميزات الي تساعدك في نظام iOS 13.
تطبيق Textastic
هو التطبيق الي استخدمه لكتابة الكود، استخدم html, css, php بشكل أساسي لكن التطبيق يدعم كتابة ٨٠ لغة برمجة، فيه معالج للأخطاء ويعطي تكملة لـsyntax وأرقام لاين الكود، تقدر تربط حسابك Dropbox, google drive, Github علشان تقرأ وترسل ملفات الكود بين الجهاز والحسابات.
تقدر تتحكم بشكل المحرر وحجم الخط وتبدل بين ملفات المشاريع بسهولة وتقدر تستعرض نتيجة الكود الي كتبته على صفحة الويب، مع ميزة تعدد الاستخدام على iPad تقدر تفتح صفحة ويب وأنت تبحث عن مصطلح برمجي او تدور على مشكلة في الكود تقرأ وأنت تكتب الكود بنفس الوقت.
فيديو قصير لبعض مميزات التطبيق سويت مثال بسيط بشكل سريع نموذج تسجيل في موقع.
سعر التطبيق 9.99 دولار = ٣٧ ريال.
تطبيق Dash أكبر مكتبة مراجع للكود API لكل اللغات يوفر عليك البحث عن مشاكل الكود بدل من انك تبحث في جوجل تقدر مباشرة تبحث في التطبيق بدون الحاجة إلى اتصال بالأنترنت لان المعلومات تتخزن على الـiPad بعد ماتنزل التطبيق وتثبت حزمة لغة البرمجة.
تطبيق Terminus لادارة سيرفرات لينكس
يسمح لي اشبك مباشرة على أي سيرفر لينكس املك معلوماته (iP، اسم المستخدم وكلمة المرور) ويحفظها علشان اقدر ادخل على نفس السيرفر أي وقت، اقدر احدث سيرفرات لينكس وارفع ملفات الكود، طبعا لازم يكون عند المستخدم مبادئ بسيطة في استخدام أوامر لينكس.
تطبيقات
Digital Oceans Cloud
Google cloud conosle
استخدمهم لمراقبة اداء سيرفرات ويندوز و لينكس السحابية ومنها اقدر اتحكم في تشغيل وإغلاق السيرفرات في أي وقت علشان اوفر كلفة التشغيل، كمان اقدر اسوي سيرفر جديد وأحدث كلمات المرور وأغير مواصفات السيرفر.
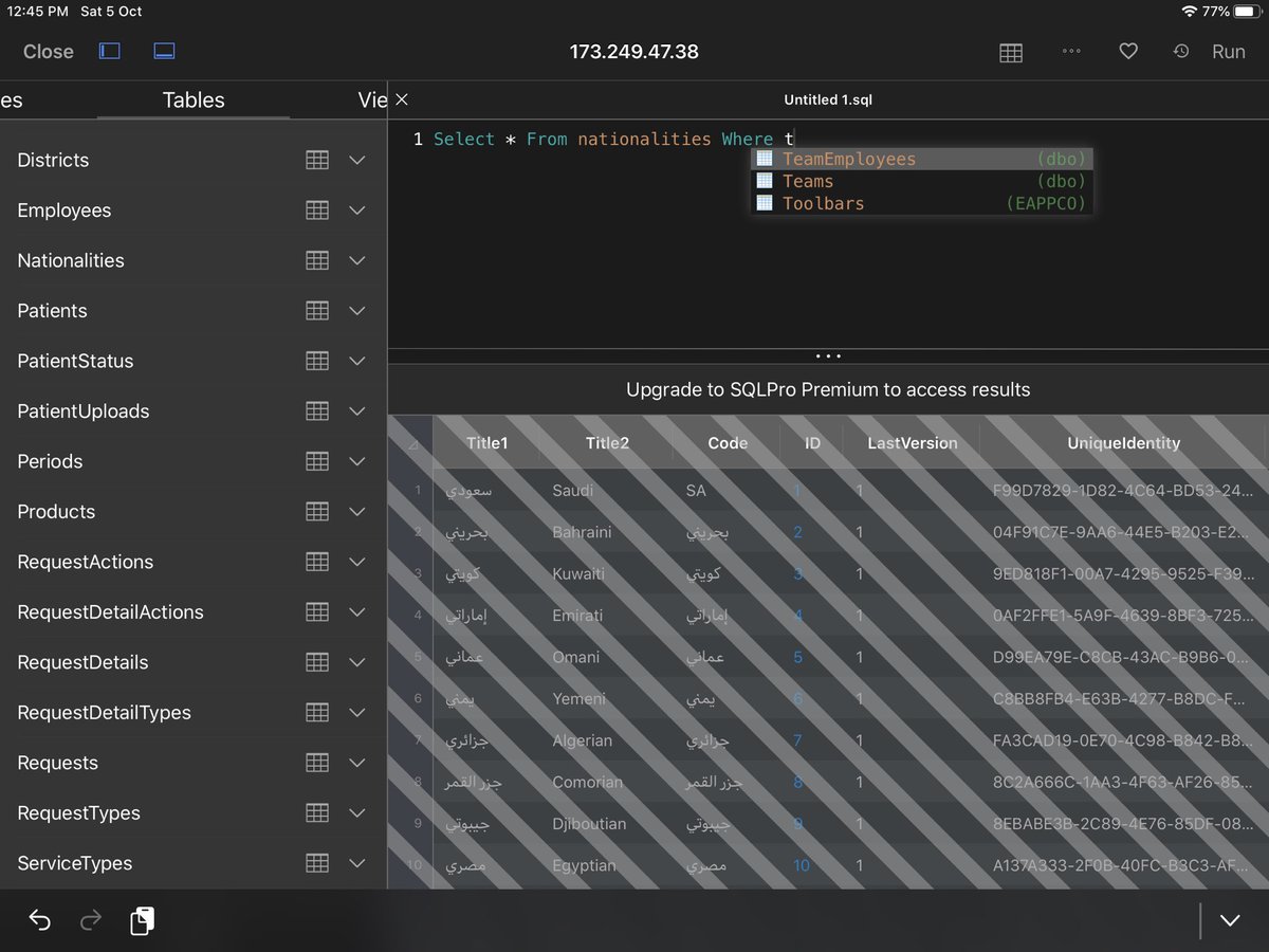
تطبيق SQLPro studio
لادارة قواعد البيانات عن بعد يدعم عدة أنواع SQL Server, Postgres, MySQL
يحفظ لك إعدادات الدخول لأي قاعدة بيانات، تقدر تستخرج معلومات من الجداول على ملف خارجي بصيغة SQL وتحفظها عندك لاستخدامها مرة ثانية، يعطيك أخطاء الكتابة وتكملة اسماء الجداول الموجودة.
طبعًا لدخول أي قاعدة بيانات لازم يكون الـ IP الخاص فيها ping able (يعني يسوي ping من جهازك الـ iPad وعلشان اعرف اذا الـip يسوي ping او لا استخدم تطبيق Ping - Network utility.
مجرد ماتحط الـIP وتضغط Ping الرسالة تطلع واضحة إذا هو Ping able او لا.
سابقاً كنت استخدم تطبيق Wordpress كوسيط لأدارة المحتوى الخاص بالمواقع الي طورتها على WP مع iOS 13 ماصرت احتاج التطبيق لان من مميزات متصفح سفاري في التحديث صار بشكل افتراضي يفتح المواقع على نسخة الحاسب مش الجوال فيعطيني تحكم أفضل في إدارة المحتوى.
التغريدات والصور والفيديو كلها تمت عن طريق جهازي الـ iPad 10.5 أتمنى أكون قدمت معلومات تفيدكم في استخدام جهازكم الـ iPad بشكل إنتاجي اكثر من فقط تسجيل وكتابة المحاضرات تقدرو تطبقو وتنجزو اعمالكم على الجهاز.
مسألة الكتابة والتبديل بين التطبيقات مع الوقت تصير اسرع.

جاري تحميل الاقتراحات...